在当前大数据处理越发关键的时代,Map任务及其相关流程无疑成为了众人关注的焦点。这些流程包含众多技术环节,了解这些环节的运作机制和相互关系,对于我们深入理解大数据处理至关重要。同时,还有一些值得深入探讨的问题,例如,并行度是否越高就越有利。
Map作业在流程中扮演着关键的开端角色。一旦接收到Map任务,它便着手处理指定分片的输入资料。Map作业的数目由M值决定,且与分片数量相匹配。比如,在众多企业级大数据处理案例中,企业会预先设定计算任务的M值,Map作业便依此数量来读取数据。这一阶段的精准数据读取是后续处理顺利进行的基础,若未按预定读取,后续处理可能会出现误差。此外,这种一一对应的关系确保了数据处理的准确性与高效率。同时,Map作业数量的确定方式,对于整个数据处理的速度和效率有着直接影响,这也是技术人员必须着重考虑的问题。
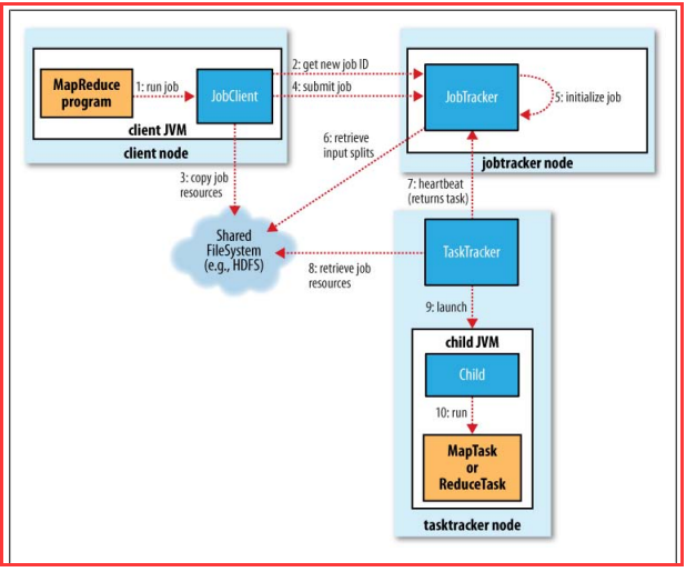
此外,读取输入数据的步骤并非独立存在,它与整个作业流程紧密相连。如果在读取数据时发生错误,那么后续的任务本地化以及其它操作都将无法顺利进行。
任务本地化操作
Job创建完task对象,便从文件系统中提取所需数据,随后执行任务的本地区域化处理。这就像在现实数据中心,将运行任务必需的要素,如数据、配置和代码等,从HDFS复制到本地。HDFS作为数据存储的重要部分,是任务启动不可或缺的数据来源。任务本地化是实现任务在本地顺畅运行的关键环节。
若不能完成本地化任务,那么无论是通过Java将key/value信息传递给外部进程以执行Map等操作,抑或是后续的回传和处理流程,都无法启动。这是因为所有这些步骤都建立在本地已经具备执行任务所需全部要素的基础之上。
Map作业中的数据传递与交互
在整个操作流程中,Java在执行与Pipes创建的Map或程序相关的任务时,与外部进程的数据交流至关重要。它将key/value数据传递给外部进程,外部进程据此执行用户定义的Map操作或处理,随后再将key/value数据反馈回Java。这一交互过程犹如一座桥梁,将各个处理环节紧密相连。
在科研机构的数据处理项目中,若要顺利进行,需根据特定算法设定Map环节。此时,Java需确保数据准确传递,外部进程亦需准确处理并反馈。若处理不当,数据逻辑运算将中断,进而影响对运算结果KV的准确收集,以及后续数据输出的进行。
job启动与进程任务监控
程序启动初期,会依据任务的描述来计算所需的机器数量,并请求集群分配资源。运行期间,程序会持续跟踪每个任务的进展。一旦任务完成,它会根据客户设定的条件,启动相应数量的进程,并向这些进程告知它们需要处理的数据区间。
设想电商企业面对大量订单数据处理的场景,若启动时估算实例数量有误,不是资源闲置就是订单处理不及时。再者,若监控不力,后续步骤启动和接收数据时也会出现偏差,导致数据处理的混乱。
影响job执行并发度的并行度
并行度的高低影响着map阶段任务的并发执行程度,进而对整个作业的处理速度产生影响。那么,这种并行度是不是越多越好?实际上,一个作业在客户端提交时,其map阶段的并行度就已经基本确定了。
某些互联网企业的日志分析场合,数据量十分庞大。在安排并行处理程度时,若处理不当,可能会出现并行度不足,进而影响处理效率;又或者,有人盲目追求并行度,认为越多越好,却导致资源分配不均,难以高效处理数据。
数据在不同阶段的传递
在框架中,map阶段的处理数据对于后续阶段至关重要。这一流程包括将输出数据分发给各个节点,并进行基于key的分区和排序操作。同时,缓冲区的大小也会对执行效率产生影响,缓冲区越大,磁盘I/O操作的次数就越少,从而使得执行速度得到提升。
在视频网站分析用户行为数据时,若数据传输出现失误或未能正确分类排序,那么后续分析工作将难以精确展开。此外,若缓冲区设置不当,还可能造成执行速度极慢。
各位读者,在你们参与的大数据应用中,是否遇到过某个环节处理不当,进而影响整个任务完成的情况?欢迎点赞、转发,并在评论区留言互动。






